Удалённая работа | Работа фрилансера Крупин Алексей [Gamlex] | Автоматизированная система контроля и учета электроэнергии
-   -
 

Войти на сайт

Забыли пароль? | Регистрация

- Проекты     Фрилансеры     Блоги     Статьи     Сервисы     Инфо-центр     Поиск -

Фрилансер

Крупин Алексей Крупин Алексей
Прикладное программирование

Логин: Gamlex
Активность: 25.02.2015 в 22:53 по мск
Сейчас на сайте: Оффлайн нет
Написать личное сообщение Написать личное сообщение
Добавить в команду Добавить в команду
Подать жалобу Подать жалобу


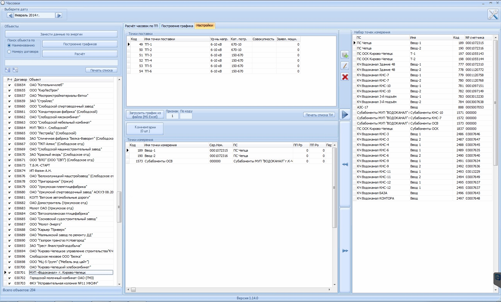
Автоматизированная система контроля и учета электроэнергии Категория: Прикладное программирование

Автоматизированная система контроля и учета электроэнергии

 
Описание:
Удалённое чтение различных параметров электрических счетчиков по всей области, обработка в режиме реального времени, подготовка информации в необходимом виде, расчёты

 
 
Предыдущая работа: Генератор отчётов для АСКУЭ Следующая работа: Интеллектуальная подсистема поддержки принятия решений диспетчера

Переход между работами данного фрилансера возможен также с помощью стрелок влево и вправо при зажатой клавише Ctrl.
   
Комментарии к работе (0):

Комментарии к данной работе отсутствуют.

 
-   -
© 2006-2026 Free-lancers.net
Фрилансеры. Удалённая работа.
В ожидании чуда - 26.06.2026 в 14:04
admin@free-lancers.net
     

Rambler's Top100
О проекте | Обратная связь